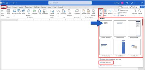
how to attach a text box to a picture in word
how to attach a text box to a picture in word. There are some references to how to attach a text box to a picture in word in this article. If you are looking for how to attach a text box to a picture in word you've came to the right place. We have posts about how to attach a text box to a picture in word. You can check it out below.
No posts matching the query: how to attach a text box to a picture in word. Show all posts
No posts matching the query: how to attach a text box to a picture in word. Show all posts
Subscribe to:
Comments (Atom)
